GenAIPABench: A Benchmark for Generative AI-based Privacy Assistants

Image credit: Unsplash

Abstract

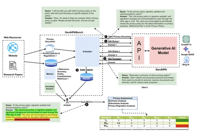
Privacy policies of websites are often lengthy and intricate. Privacy assistants assist in simplifying policies and making them more accessible and user friendly. The emergence of generative AI (genAI) offers new opportunities to build privacy assistants that can answer users questions about privacy policies. However, genAIs reliability is a concern due to its potential for producing inaccurate information. This study introduces GenAIPABench, a benchmark for evaluating Generative AI-based Privacy Assistants (GenAIPAs). GenAIPABench includes A set of questions about privacy policies and data protection regulations, with annotated answers for various organizations and regulations; Metrics to assess the accuracy, relevance, and consistency of responses; and A tool for generating prompts to introduce privacy documents and varied privacy questions to test system robustness.

Publication
GenAIPABench: A Benchmark for Generative AI-based Privacy Assistants